การรับรองหลักสูตรการพัฒนาบุคลากรภาครัฐเพื่อเตรียมความพร้อมในการปรับเปลี่ยนไปสู่องค์กรดิจิทัล
โครงการศึกษาและจัดทำกรอบแนวทางการรับรองมาตรฐานหลักสูตรการพัฒนาบุคลากรภาครัฐ เพื่อเตรียมความพร้อมในการปรับเปลี่ยนไปสู่องค์กรดิจิทัล
หลักการและเหตุผล
คณะรัฐมนตรีในการประชุมเมื่อวันที่ 26 กันยายน 2560 มีมติเห็นชอบแนวทางการพัฒนาทักษะด้านดิจิทัลของข้าราชการและบุคลากรภาครัฐเพื่อการปรับเปลี่ยนเป็นรัฐบาลดิจิทัล ตามที่สำนักงาน ก.พ. เสนอโดยมีวัตถุประสงค์เพื่อให้ภาครัฐมีกำลังคนที่มีทักษะด้านดิจิทัลที่เหมาะสมที่จะเป็นกลไกขับเคลื่อนที่สำคัญในการปรับเปลี่ยนภาครัฐเป็นรัฐบาลดิจิทัล และให้ข้าราชการและบุคลากรภาครัฐสามารถปรับตัวให้เท่าทันกับการเปลี่ยนแปลงด้านเทคโนโลยี มีความพร้อมที่จะปฏิบัติงานตามบทบาทและพฤติกรรมที่คาดหวังในบริบทของการปรับเปลี่ยนเป็นรัฐบาลดิจิทัล และสามารถนำเทคโนโลยีดิจิทัลมาใช้ให้เกิดประโยชน์สูงสุด แนวทางดังกล่าวครอบคลุมการดำเนินการระหว่างปี พ.ศ. 2561 – 2565 และครอบคลุมข้าราชการพลเรือนสามัญและผู้ปฏิบัติงานในกระทรวง กรม และเจ้าหน้าที่หน่วยงานของรัฐ ข้าราชการฝ่ายพลเรือน ตลอดจนข้าราชการและบุคลากรภาครัฐทั้งหมด ต่อมา คณะรัฐมนตรีมอบหมายให้กระทรวงดิจิทัลเพื่อเศรษฐกิจและสังคม รับผิดชอบรับรองกรอบหลักสูตรผู้บริหารเทคโนโลยีสารสนเทศระดับสูงภาครัฐและผู้ช่วยผู้บริหารเทคโนโลยีสารสนเทศระดับสูงภาครัฐ รวมทั้งติดตาม ประเมินผล และให้คำแนะนำการปรับปรุงและแนวทางการพัฒนาหลักสูตรให้เหมาะสมกับบริบทและกลุ่มเป้าหมายการพัฒนา รวมทั้งสร้างชุมชนเครือข่ายผู้บริหารเทคโนโลยีสาสรสนเทศระดับสูงภาครัฐ (GCIO Community) เพื่อขับเคลื่อนการพัฒนารัฐบาลดิจิทัล สำนักงานคณะกรรมการดิจิทัลเพื่อเศรษฐกิจและสังคมแห่งชาติ (สดช.) กระทรวงดิจิทัลเพื่อเศรษฐกิจและสังคม จึงได้ดำเนินโครงการศึกษาและจัดทำกรอบแนวทางในการรับรองมาตรฐานหลักสูตรการพัฒนาบุคลากรภาครัฐเพื่อเตรียมความพร้อมในการปรับเปลี่ยนไปสู่องค์กรดิจิทัลขึ้น เพื่อให้ได้หลักสูตรการพัฒนาบุคลากรด้านดิจิทัลที่มีคุณภาพสอดคล้องกับกรอบทักษะด้านดิจิทัลฯ สามารถนำไปใช้ในการฝึกอบรม ข้าราชการ และบุคลากรขององค์กรภาครัฐ เป็นการเตรียมความพร้อมบุคลากรภาครัฐ ในการพัฒนาบุคลากรในองค์กรให้มีความรู้ความสามารถ พร้อมรับการเปลี่ยนแปลงของเทคโนโลยีดิจิทัล
วัตถุประสงค์
1. เพื่อศึกษาแนวทางการรับรอง หลักสูตร และการจัดการศึกษา (สถานที่ เครื่องมือ สื่อการสอน ผู้สอน) เพื่อพัฒนาบุคลากรภาครัฐด้านดิจิทัลของต่างประเทศ
2. เพื่อจัดทำกรอบแนวคิดในการรับรอง หลักสูตร และการจัดการศึกษา (สถานที่ เครื่องมือ สื่อการสอน ผู้สอน) เพื่อพัฒนาบุคลากรภาครัฐด้านดิจิทัล เพื่อจัดทำแนวทางปฏิบัติ หลักเกณฑ์ กลไก และวิธีการประเมินผล สำหรับการรับรอง หลักสูตร และการจัดการศึกษา เพื่อพัฒนาบุคลากรภาครัฐด้านดิจิทัล
แนวทางการพัฒนาทักษะด้านดิจิทัลของข้าราชการและบุคลากรภาครัฐ

แนวปฏิบัติในการยื่นขอรับรองหลักสูตรฯ

ขั้นตอนในการยื่นเอกสารหลักสูตรเพื่อขอรับการประเมินเพื่อรับรองหลักสูตรฯ โดยมีรายละเอียดดังต่อไปนี้
วัตถุประสงค์
1. เพื่อศึกษาแนวทางการรับรอง หลักสูตร และการจัดการศึกษา (สถานที่ เครื่องมือ สื่อการสอน ผู้สอน) เพื่อพัฒนาบุคลากรภาครัฐด้านดิจิทัลของต่างประเทศ
2. เพื่อจัดทำกรอบแนวคิดในการรับรอง หลักสูตร และการจัดการศึกษา (สถานที่ เครื่องมือ สื่อการสอน ผู้สอน) เพื่อพัฒนาบุคลากรภาครัฐด้านดิจิทัล เพื่อจัดทำแนวทางปฏิบัติ หลักเกณฑ์ กลไก และวิธีการประเมินผล สำหรับการรับรอง หลักสูตร และการจัดการศึกษา เพื่อพัฒนาบุคลากรภาครัฐด้านดิจิทัล
แนวทางการพัฒนาทักษะด้านดิจิทัลของข้าราชการและบุคลากรภาครัฐ

แนวปฏิบัติในการยื่นขอรับรองหลักสูตรฯ

ขั้นตอนในการยื่นเอกสารหลักสูตรเพื่อขอรับการประเมินเพื่อรับรองหลักสูตรฯ โดยมีรายละเอียดดังต่อไปนี้
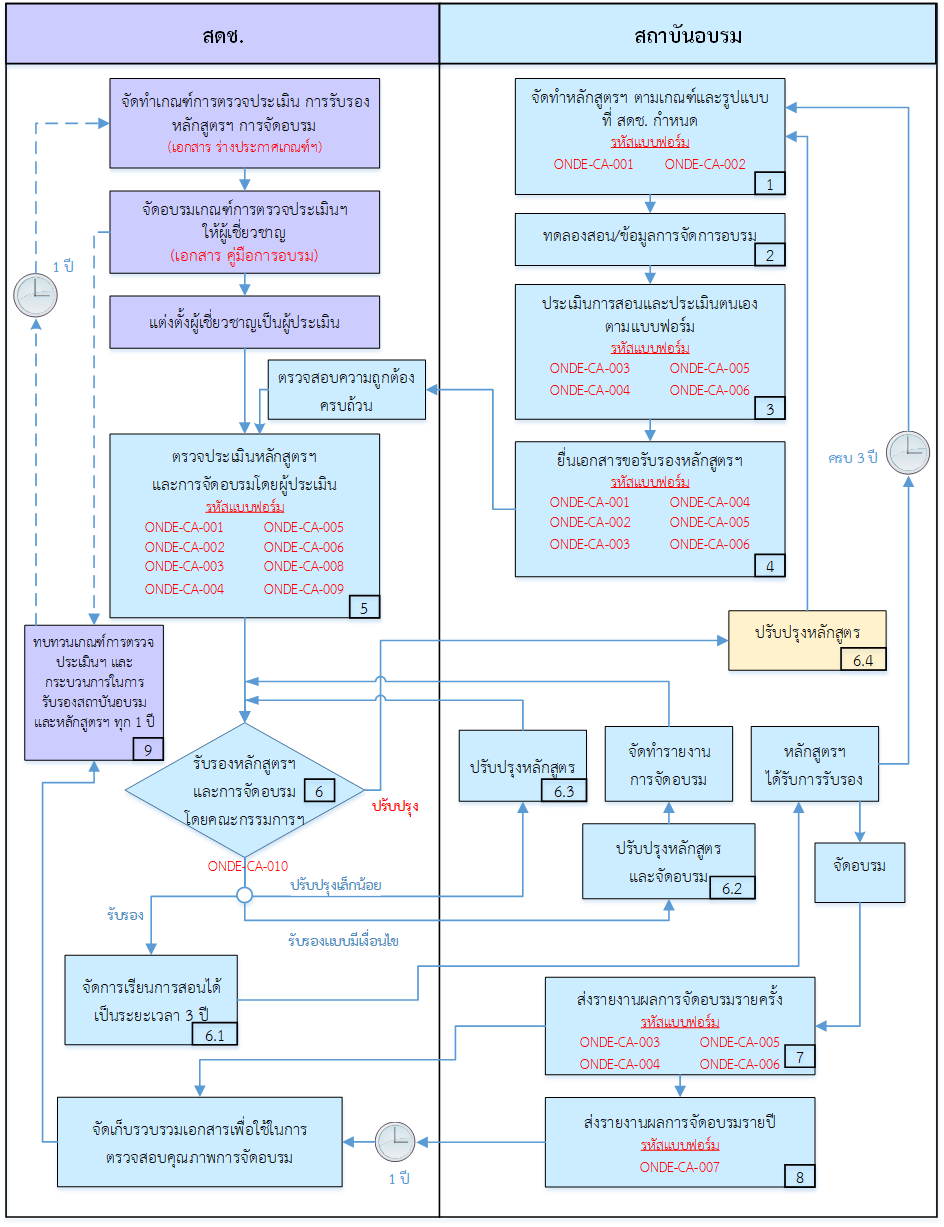
1. สถาบันอบรมที่มีคุณสมบัติ*ตามที่คณะกรรมการส่งเสริมและพัฒนาดิจิทัลเพื่อเศรษฐกิจและสังคมกำหนดข้างต้น ที่ต้องการยื่นขอรับรองหลักสูตรเพื่อพัฒนาทักษะด้านดิจิทัลสำหรับข้าราชการและบุคลากรภาครัฐ จัดทำเอกสารแบบยื่นขอรับรองหลักสูตรตามรูปแบบที่กำหนด (แบบฟอร์ม ONDE-CA-001 แบบยื่นขอรับรองหลักสูตร ONDE-CA-002 แบบคุณลักษณะของหลักสูตร) พร้อมเอกสารแนบ และต้องมีเอกสารแสดงความเป็นนิติบุคคล (หนังสือบริคณห์สนธิ) ที่ลงนามโดยผู้บริหารสูงสุดขององค์กร โดยออกแบบ หลักสูตรที่เน้นผลลัพธ์การเรียนรู้ (Outcome-Based Education: OBE) ที่มีเป้าหมายให้ข้าราชการมีทักษะเทียบเท่ากับเอกชน
2. สถาบันอบรมจัดเตรียม “ข้อมูลการทดลองสอน” หรือ “ข้อมูลการจัดการอบรม” ตามหลักสูตรที่ออกแบบตามข้อที่ 1) เพื่อใช้เป็นข้อมูลอ้างอิงหลักสูตร
3. สถาบันอบรมจัดทำเอกสารประกอบ ได้แก่ การประเมินตนเองหรือแสดงข้อมูลหลักฐานซึ่งแสดงว่ามีประสบการณ์ในการจัดการการอบรมในรูปแบบที่คล้ายคลึงกันมาก่อน โดยใช้เอกสารตามรูปแบบที่กำหนด (แบบฟอร์ม ONDE-CA-003 แบบประเมินคุณลักษณะของหลักสูตรและการจัดการการอบรม ONDE-CA-004 แบบประเมินการบริหารจัดการการอบรม ONDE-CA-005 แบบรายชื่อผู้เข้ารับการอบรม และ ONDE-CA-006 แบบรายงานผลการจัดอบรม (รายครั้ง))
4. สถาบันอบรม ยื่นเอกสารขอรับรองหลักสูตรฯ แก่ สดช. โดยใช้เอกสารตามรูปแบบที่กำหนด (แบบฟอร์ม ตามที่ระบุในข้อ 1 ข้อ 3) และเอกสารประกอบตามที่อ้างอิงในแบบฟอร์มทั้งหมด ได้แก่ เอกสารขั้นตอนการออกแบบหลักสูตร เอกสารประกอบการอบรม เอกสารการวัดผลของผู้เข้ารับการอบรม (ข้อสอบและผลการสอบ) เอกสารการประเมินผู้สอนและการจัดการอบรม เป็นต้น เพื่อขอรับการตรวจประเมิน พร้อมกับแนบเอกสารหนังสือบริคณห์สนธิ โดยเอกสารที่ยื่นทั้งหมดต้องถูกประทับตราองค์กรและลงนามโดยผู้บริหารสูงสุดขององค์กรหรือผู้ที่ได้รับมอบอำนาจอย่างเป็นทางการในทุกหน้า
5. สดช. ตรวจสอบความถูกต้อง ครบถ้วนของเอกสาร เมื่อถูกต้องครบถ้วนจะส่งให้ผู้เชี่ยวชาญทำการตรวจประเมินหลักสูตรและการจัดการการอบรม โดยผู้เชี่ยวชาญจะต้องผ่านการอบรมเกณฑ์การประเมินแล้ว เพื่อความเข้าใจในแนวทางและวัตถุประสงค์ของการประเมิน รวมถึงความสอดคล้องในการประเมินของผู้เชี่ยวชาญแต่ละท่าน โดยใช้ผู้ประเมิน 1-5 คน ขึ้นกับความซับซ้อนของหลักสูตร โดย สดช. อาจจัดให้มีการตรวจเยี่ยมสถานที่อบรมจริง (Site Visit)เพื่อการประเมินคุณภาพของสภาพแวดล้อมการอบรม
6. ผลการประเมินของผู้เชี่ยวชาญ จะถูกส่งให้คณะกรรมการผู้ทรงคุณวุฒิ เพื่อทำการประชุมสรุปผล โดยสามารถสรุปผลการพิจารณาได้เป็น 4 รูปแบบ ได้แก่
1. รับรอง หมายถึง หลักสูตรได้รับการรับรองอย่างสมบูรณ์หรือเป็นการรับรองทั้งหลักสูตรและการจัดการการอบรม ไม่จำเป็นต้องมีการแก้ไข สามารถดำเนินการจัดอบรมได้ทันที
โดยจะได้รับการรับรองหลักสูตรและการจัดการการอบรมเป็นระยะเวลา 3 ปี และสถาบันอบรมต้องส่งผลการอบรมให้กับ สดช. ภายใน 30 วันหลังจากสิ้นสุดการอบรมทุกรอบ
2. รับรองแบบมีเงื่อนไข หมายถึง หลักสูตรได้รับการรับรองอย่างมีเงื่อนไขหรือเป็นการรับรองหลักสูตรเพียงอย่างเดียว โดยสถาบันอบรมต้องทำการปรับปรุงเนื้อหาบางส่วนตามความเห็นของคณะกรรมการผู้ทรงคุณวุฒิ และสามารถจัดการอบรมได้ทันทีตามที่ระบุไว้ในเอกสารหลักสูตร และต้องส่งหลักสูตรที่ปรับปรุงและผลการอบรม ตามแบบฟอร์ม ONDE-CA-001, ONDE-CA-002, ONDE-CA-003, ONDE-CA-004, ONDE-CA-005, ONDE-CA-006 ให้ สดช. พิจารณาอีกครั้ง ภายใน 30 วันหลังจากสิ้นสุดการอบรม (โดยไม่ต้องเสียค่าใช้จ่ายเพิ่มเติม)(ถ้ามี) ถ้าไม่ส่งผลการอบรมในระยะเวลาที่กำหนด และยังไม่ผ่านการรับรองอย่างสมบูรณ์ สถาบันอบรมจะไม่สามารถจัดการอบรมโดยใช้ตราสัญลักษณ์ หรือ อ้างอิงถึงผลการรับรองของ สดช. เพื่อการประชาสัมพันธ์หลักสูตร หรือ ใช้ในการอ้างอิงเพื่อขอรับ การสนับสนุนจากรัฐบาลได้ (ไม่ต้องผ่านผู้ประเมินซ้ำ)
3. ปรับปรุงเล็กน้อย หมายถึง หลักสูตรต้องปรับปรุงเล็กน้อยก่อนเพื่อรับการรับรองสถาบันอบรมต้องปรับแก้เอกสารหลักสูตรใหม่ และส่งเอกสารตามแบบฟอร์ม ONDE-CA-001, ONDE-CA-002, ONDE-CA-003, ONDE-CA-004, ONDE-CA-005, ONDE-CA-006 ให้สอดคล้องกับความเห็นของคณะกรรมการผู้ทรงคุณวุฒิและยื่นเอกสารใหม่เพื่อให้ สดช. รับรองอีกครั้ง (ไม่ต้องผ่านผู้ประเมินซ้ำ)
3. สถาบันอบรมจัดทำเอกสารประกอบ ได้แก่ การประเมินตนเองหรือแสดงข้อมูลหลักฐานซึ่งแสดงว่ามีประสบการณ์ในการจัดการการอบรมในรูปแบบที่คล้ายคลึงกันมาก่อน โดยใช้เอกสารตามรูปแบบที่กำหนด (แบบฟอร์ม ONDE-CA-003 แบบประเมินคุณลักษณะของหลักสูตรและการจัดการการอบรม ONDE-CA-004 แบบประเมินการบริหารจัดการการอบรม ONDE-CA-005 แบบรายชื่อผู้เข้ารับการอบรม และ ONDE-CA-006 แบบรายงานผลการจัดอบรม (รายครั้ง))
4. สถาบันอบรม ยื่นเอกสารขอรับรองหลักสูตรฯ แก่ สดช. โดยใช้เอกสารตามรูปแบบที่กำหนด (แบบฟอร์ม ตามที่ระบุในข้อ 1 ข้อ 3) และเอกสารประกอบตามที่อ้างอิงในแบบฟอร์มทั้งหมด ได้แก่ เอกสารขั้นตอนการออกแบบหลักสูตร เอกสารประกอบการอบรม เอกสารการวัดผลของผู้เข้ารับการอบรม (ข้อสอบและผลการสอบ) เอกสารการประเมินผู้สอนและการจัดการอบรม เป็นต้น เพื่อขอรับการตรวจประเมิน พร้อมกับแนบเอกสารหนังสือบริคณห์สนธิ โดยเอกสารที่ยื่นทั้งหมดต้องถูกประทับตราองค์กรและลงนามโดยผู้บริหารสูงสุดขององค์กรหรือผู้ที่ได้รับมอบอำนาจอย่างเป็นทางการในทุกหน้า
5. สดช. ตรวจสอบความถูกต้อง ครบถ้วนของเอกสาร เมื่อถูกต้องครบถ้วนจะส่งให้ผู้เชี่ยวชาญทำการตรวจประเมินหลักสูตรและการจัดการการอบรม โดยผู้เชี่ยวชาญจะต้องผ่านการอบรมเกณฑ์การประเมินแล้ว เพื่อความเข้าใจในแนวทางและวัตถุประสงค์ของการประเมิน รวมถึงความสอดคล้องในการประเมินของผู้เชี่ยวชาญแต่ละท่าน โดยใช้ผู้ประเมิน 1-5 คน ขึ้นกับความซับซ้อนของหลักสูตร โดย สดช. อาจจัดให้มีการตรวจเยี่ยมสถานที่อบรมจริง (Site Visit)เพื่อการประเมินคุณภาพของสภาพแวดล้อมการอบรม
6. ผลการประเมินของผู้เชี่ยวชาญ จะถูกส่งให้คณะกรรมการผู้ทรงคุณวุฒิ เพื่อทำการประชุมสรุปผล โดยสามารถสรุปผลการพิจารณาได้เป็น 4 รูปแบบ ได้แก่
1. รับรอง หมายถึง หลักสูตรได้รับการรับรองอย่างสมบูรณ์หรือเป็นการรับรองทั้งหลักสูตรและการจัดการการอบรม ไม่จำเป็นต้องมีการแก้ไข สามารถดำเนินการจัดอบรมได้ทันที
โดยจะได้รับการรับรองหลักสูตรและการจัดการการอบรมเป็นระยะเวลา 3 ปี และสถาบันอบรมต้องส่งผลการอบรมให้กับ สดช. ภายใน 30 วันหลังจากสิ้นสุดการอบรมทุกรอบ
2. รับรองแบบมีเงื่อนไข หมายถึง หลักสูตรได้รับการรับรองอย่างมีเงื่อนไขหรือเป็นการรับรองหลักสูตรเพียงอย่างเดียว โดยสถาบันอบรมต้องทำการปรับปรุงเนื้อหาบางส่วนตามความเห็นของคณะกรรมการผู้ทรงคุณวุฒิ และสามารถจัดการอบรมได้ทันทีตามที่ระบุไว้ในเอกสารหลักสูตร และต้องส่งหลักสูตรที่ปรับปรุงและผลการอบรม ตามแบบฟอร์ม ONDE-CA-001, ONDE-CA-002, ONDE-CA-003, ONDE-CA-004, ONDE-CA-005, ONDE-CA-006 ให้ สดช. พิจารณาอีกครั้ง ภายใน 30 วันหลังจากสิ้นสุดการอบรม (โดยไม่ต้องเสียค่าใช้จ่ายเพิ่มเติม)(ถ้ามี) ถ้าไม่ส่งผลการอบรมในระยะเวลาที่กำหนด และยังไม่ผ่านการรับรองอย่างสมบูรณ์ สถาบันอบรมจะไม่สามารถจัดการอบรมโดยใช้ตราสัญลักษณ์ หรือ อ้างอิงถึงผลการรับรองของ สดช. เพื่อการประชาสัมพันธ์หลักสูตร หรือ ใช้ในการอ้างอิงเพื่อขอรับ การสนับสนุนจากรัฐบาลได้ (ไม่ต้องผ่านผู้ประเมินซ้ำ)
3. ปรับปรุงเล็กน้อย หมายถึง หลักสูตรต้องปรับปรุงเล็กน้อยก่อนเพื่อรับการรับรองสถาบันอบรมต้องปรับแก้เอกสารหลักสูตรใหม่ และส่งเอกสารตามแบบฟอร์ม ONDE-CA-001, ONDE-CA-002, ONDE-CA-003, ONDE-CA-004, ONDE-CA-005, ONDE-CA-006 ให้สอดคล้องกับความเห็นของคณะกรรมการผู้ทรงคุณวุฒิและยื่นเอกสารใหม่เพื่อให้ สดช. รับรองอีกครั้ง (ไม่ต้องผ่านผู้ประเมินซ้ำ)
4. ปรับปรุง หมายถึง หลักสูตรยังไม่สอดคล้องกับเกณฑ์ที่ สดช. กำหนด ต้องปรับปรุงเนื้อหาหลักสูตรใหม่ ตามแบบฟอร์ม ONDE-CA-001, ONDE-CA-002, ONDE-CA-003, ONDE-CA-004, ONDE-CA-005, ONDE-CA-006 ให้สอดคล้องกับความเห็นของคณะกรรมการผู้ทรงคุณวุฒิ และดำเนินการยื่นขอการรับรองอีกครั้ง โดยต้องผ่านการประเมินของผู้เชี่ยวชาญอีกครั้ง
หมายเหตุ
* คุณสมบัติของสถาบันอบรมฯ ที่สามารถจัดอบรมได้
1. สถาบันอุดมศึกษาในสังกัดของ กระทรวงอุดมศึกษา วิทยาศาสตร์ วิจัยและนวัตกรรม
หรือ กระทรวง ศึกษาธิการ (สามารถตรวจสอบสถานะได้ที่ http://www.mua.go.th/university-2.html)
2. หน่วยงานภาครัฐที่มีพันธกิจในการจัดอบรม หรือให้บริการที่เกี่ยวข้องกับการอบรม เช่น สถาบันพัฒนาบุคลากรภาครัฐด้านดิจิทัล (Thailand Digital Government Academy หรือTDGA) สำนักงานคณะกรรมการพัฒนาระบบราชการ (Office of Public sector Development commission : OPD) สำนักงานพัฒนาวิทยาศาสตร์และเทคโนโลยีแห่งชาติ (National Science and Technology Development Agency : NSTDA) เป็นต้น
3. สถาบันอบรมเอกชนที่ได้รับการรับรองจากกระทรวงศึกษาธิการ
4. สถาบันที่ได้รับความเห็นชอบโดยสถาบันหรือหน่วยงานที่มีอำนาจตามฎหมาย โดยให้สามารถจัดอบรมในหัวข้อเฉพาะได้ โดยสถาบันที่จะยื่นขอรับการรับรองหลักสูตรต้องส่งหลักฐานและรายละเอียด เพื่อเป็นหลักฐานประกอบในการพิจารณา ดังนี้
- ด้านกายภาพ ได้แก่ อาคาร สถานที่ พื้นที่ใช้สอยที่จะใช้ในการเรียนการสอนและจัดกิจกรรมทุกประเภทมีจำนวนเพียงพอและเหมาะสมกับจำนวนผู้สอนจำนวนผู้เข้ารับการอบรม
ในแต่ละหลักสูตรและมีเครื่องมือ อุปกรณ์สนับสนุนการเรียนการสอนที่เหมาะสมและเพียงพอ
- ด้านวิชาการ โดยแสดงหลักฐานว่าผู้เข้ารับการอบรมจะได้รับการบริหารการศึกษาที่ดี สามารถแสวงหาความรู้ได้อย่างมีคุณภาพ สถาบันต้องมีการบริหารวิชาการที่มีคุณภาพ ประสิทธิภาพ ประสิทธิผล ทั้งในด้านการวางแผนการรับผู้เข้ารับการอบรม การจัดกิจกรรม การเรียนการสอน การประเมินการอบรมผลการเรียนรู้ การประกันคุณภาพ การเรียนการสอน และการพัฒนาปรับปรุงการบริหารวิชาการ
ติดต่อยื่นคำขอ และสอบถามข้อมูลเพิ่มเติมได้ที่
สำนักงานคณะกรรมการดิจิทัลเพื่อเศรษฐกิจและสังคมแห่งชาติ
กระทรวงดิจิทัลเพื่อเศรษฐกิจและสังคม
เลขที่ 120 อาคารรัฐประศาสนภักดี
ศูนย์ราชการเฉลิมพระเกียรติ 80 พรรษา 5 ธันวาคม 2550
ถนนแจ้งวัฒนะ แขวงทุ่งสองห้อง เขตหลักสี่ กรุงเทพมหานคร 10210
โทรศัพท์ 0 2142 1202 โทรสาร 0 2143 7962
ไปรษณีย์อิเล็กทรอนิกส์ (e-Mail) : tacc@onde.go.th
เว็บไซต์ระบบรับเอกสารคำร้องขอพิจารณาประเมินหลักสูตรพัฒนาทักษะด้านดิจิทัลของข้าราชการและบุคลากรภาครัฐ : http://tacc.onde.go.th (เว็บไซต์อยู่ระหว่างดำเนินการ)
4. สถาบันที่ได้รับความเห็นชอบโดยสถาบันหรือหน่วยงานที่มีอำนาจตามฎหมาย โดยให้สามารถจัดอบรมในหัวข้อเฉพาะได้ โดยสถาบันที่จะยื่นขอรับการรับรองหลักสูตรต้องส่งหลักฐานและรายละเอียด เพื่อเป็นหลักฐานประกอบในการพิจารณา ดังนี้
- ด้านกายภาพ ได้แก่ อาคาร สถานที่ พื้นที่ใช้สอยที่จะใช้ในการเรียนการสอนและจัดกิจกรรมทุกประเภทมีจำนวนเพียงพอและเหมาะสมกับจำนวนผู้สอนจำนวนผู้เข้ารับการอบรม
ในแต่ละหลักสูตรและมีเครื่องมือ อุปกรณ์สนับสนุนการเรียนการสอนที่เหมาะสมและเพียงพอ
- ด้านวิชาการ โดยแสดงหลักฐานว่าผู้เข้ารับการอบรมจะได้รับการบริหารการศึกษาที่ดี สามารถแสวงหาความรู้ได้อย่างมีคุณภาพ สถาบันต้องมีการบริหารวิชาการที่มีคุณภาพ ประสิทธิภาพ ประสิทธิผล ทั้งในด้านการวางแผนการรับผู้เข้ารับการอบรม การจัดกิจกรรม การเรียนการสอน การประเมินการอบรมผลการเรียนรู้ การประกันคุณภาพ การเรียนการสอน และการพัฒนาปรับปรุงการบริหารวิชาการ
ติดต่อยื่นคำขอ และสอบถามข้อมูลเพิ่มเติมได้ที่
สำนักงานคณะกรรมการดิจิทัลเพื่อเศรษฐกิจและสังคมแห่งชาติ
กระทรวงดิจิทัลเพื่อเศรษฐกิจและสังคม
เลขที่ 120 อาคารรัฐประศาสนภักดี
ศูนย์ราชการเฉลิมพระเกียรติ 80 พรรษา 5 ธันวาคม 2550
ถนนแจ้งวัฒนะ แขวงทุ่งสองห้อง เขตหลักสี่ กรุงเทพมหานคร 10210
โทรศัพท์ 0 2142 1202 โทรสาร 0 2143 7962
ไปรษณีย์อิเล็กทรอนิกส์ (e-Mail) : tacc@onde.go.th
เว็บไซต์ระบบรับเอกสารคำร้องขอพิจารณาประเมินหลักสูตรพัฒนาทักษะด้านดิจิทัลของข้าราชการและบุคลากรภาครัฐ : http://tacc.onde.go.th (เว็บไซต์อยู่ระหว่างดำเนินการ)
